武汉中继者-原创-思科ASAv产品介绍及部署方法之后续篇

中继者原创-思科ASAv产品介绍及部署方法之后续篇


思科ASAv产品介绍及部署方法之后续篇

思科ASA的介绍以及在EVE实验环境中如何模拟

Part 1 – 前言

    通过上篇文章“思科ASAv产品介绍及部署方法”中的介绍,想必大家已经对Cisco ASAv这款产品有了初步的认识。文章发布后,有不少朋友均提到一个问题,ASAv和ASA之间有什么区别?


    那么今天咱们简单聊聊它们在部署时的不同,以及ASA是如何在实验环境中模拟(咱们先把设备武装起来,后续才好谈区别嘛!),至于它们详细的差异,我们会陆续有文章来一一介绍,敬请关注!


    首先,ASAv是做为虚拟设备提供的,主要应用在多租户的云计算环境中,可以与思科的ACI环境相结合,为用户提供东西向,以及南北向流量的保护,如下图:


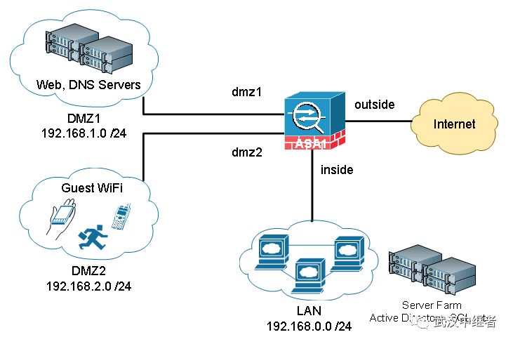
    然而,在传统企业网络架构下,用户需要在整个网络的边界处提供集中式的安全保护和安全策略时,则还是需要物理安全设备,如下图:


    为了方便以后更详细的探讨ASA和ASAv的技术原理和配置方法,我们今天首先给大家带来实验环境中如何模拟ASA,至于ASAv的安装可以参看上篇文章!


Part 2 – ASA模拟器的安全方法

一. 准备工作

  1. 准备EVE模拟器(注:如果对EVE不熟悉的朋友,可以关注我们的公众号,并留言来获取EVE的使用方法);

  2. SCP登入软件,例如,SecureFX;

  3. 终端软件,例如,SecureCRT;

  4. ASA所需的镜像;

  5. ASA镜像的下载地址:

    • 链接:https://pan.baidu.com/s/1mvw2QT0iFR7XaLu3nQSHzg

    • 提取码:2tpx

二. 安装步骤:

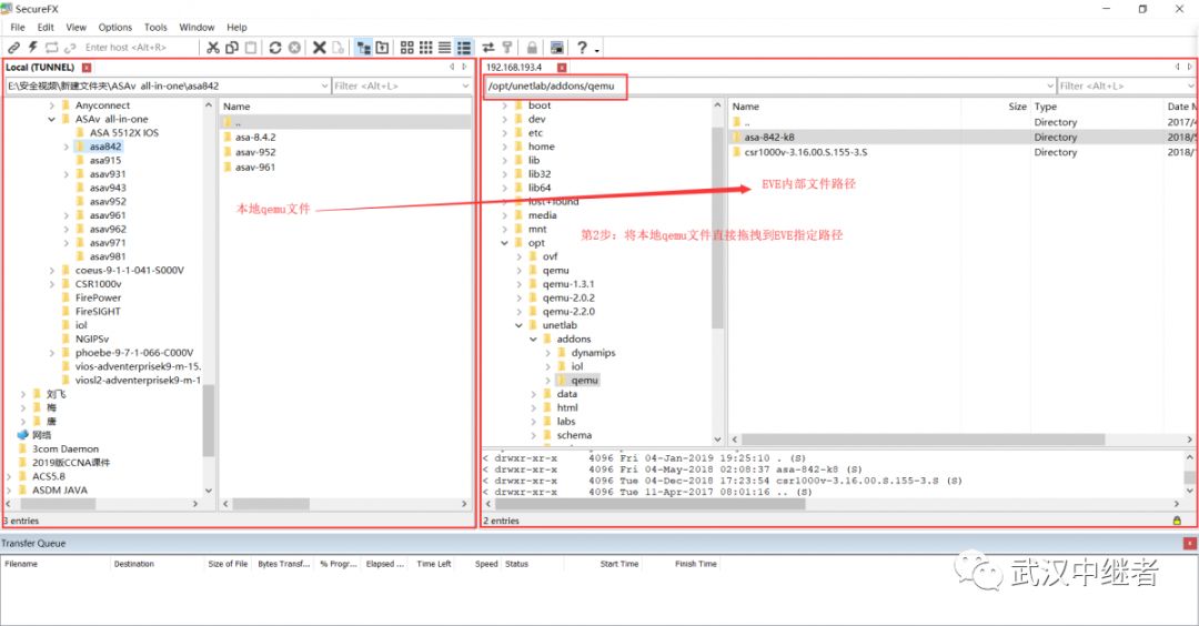
  1. 使用 Secure FX 连接到EVE后台,输入EVE账号(中继者版本EVE账号为root/123)

  1. 将本地ASA的quem文件夹上传到EVE的/opt/unetlab/addons/qemu目录下,同时注意ASA的文件名,ASA的文件必须以“asa-”为前缀,例如,asa-8.4,文件夹里面的镜像文件必须以“hda”为前缀,例如,hda.qcow2;


  2. 上传完毕后,在EVE的控制台配置界面,进行权限修改,命令如下:
    Root@eve-ng:~#/opt/unetlab/wrappers/unl_wrapper -a fixpermissions


  3. 使用Web浏览器登入EVE,新建一个实验环境,测试ASA是否能正常启动:


  4. 拓扑搭建完成后,设备加电,双击设备登入,测试是否能进入配置见面:


请使用浏览器的分享功能分享到微信等