▼最近直播超级多,预约保你有收获
—1—
什么是大模型 Agent ?


—2—
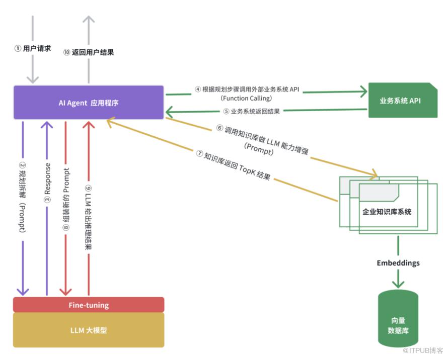
Agent 架构设计剖析

1、规划(Planning)
"规划"是智能体的思维模型。类比人类,面对任务,我们先构思解决方案,拆解为子任务,评估工具,执行中反思调整,并考量终止时机。通过大模型提示工程,比如:ReAct、CoT 推理模式,可赋予智能体类似思维模式,精准拆解复杂任务,分步解决。

2、记忆(Memory)
记忆,即信息存储与回忆。智能体模拟人类,设短期记忆存会话上下文,助多轮对话,任务毕则清;长期记忆存用户特征、业务数据,向量数据库速存速查。

3、工具(Tools)
智能体依据“工具”感知环境、执行决策。工具比如:神经感官,助其获取信息、执行任务。配备多样工具并赋权,比如:API 调用业务信息,插件扩展大模型能力,比如:ChatPDF 解析文档、Midjourey 文生图。

4、行动(Action)
智能体依规划与记忆,执行具体行动,包括与外部互动或工具调用,实现输入至输出的转化。比如:智能客服回复、查询天气预报、AI 机器人抓起物体等等。

—3—
大模型 Agent 案例

Agent 会先对您提出的任务进行规划如下:
第一步:获取当前位置
推理 1:当前知识不足以回答这个问题,需要知道当前所在位置以及附近的餐厅;
行动 1:使用地图工具(Tools)获取当前所在位置;
结果 1:得出附近餐厅列表。
第二步:确定匹配餐厅
推理 2:确定预订的餐厅,需要知道饮食偏好以及其他细节(比如:吃饭时间、人数);
行动 2:从记忆(Memory)中获取您的饮食偏好、人数、时间等信息;
结果 2:确定最匹配的餐厅。
第三步:预订餐厅
推理 3:基于结果2,评估当前所拥有的工具能否完成餐厅预订;
行动 3:使用相关插件工具,进行餐厅预订(Aciton);
结果 3:任务完成。

第一步:规划(Planning):设计 Prompt 引导大模型拆解“生成工作报告”任务,细化为四步:数据收集、报告整理、汇报人选定、自动提交。
—4—
领取 AI 大模型学习资料
今天给大家搞到的是一份大厂内部都在用的『AI 大模型学习资源』:
▶形式:直播公开课
▶费用:原价299,本号用户0元白嫖
▶内容:大模型原理、Agent、LangChain、Spring AI、RAG、向量数据库、知识库、私有大模型、算力评估...


本期名额有限

—5—
加我微信
有很多企业级落地实战案例,不方便公开发公众号,我会直接分享在朋友圈,欢迎你扫码加我个人微信来看?

⬇戳”阅读原文“,立即预约直播!
END