来源:勇哥java实战分享
RocketMQ 主从复制是 RocketMQ 高可用机制之一,数据可以从主节点复制到一个或多个从节点。
这篇文章,我们聊聊 RocketMQ 的主从复制,希望大家读完之后,能够理解主从复制的精髓。

1 同步与异步
在 RocketMQ 的集群模式中,Broker 分为 Master 与 Slave,一个 Master 可以对应多个 Slave,但是一个 Slave 只能对应一个 Master。
每个 Broker 与 Name Server 集群中的所有节点建立长连接,定时注册 Topic 信息到所有 Name Server。

Master 节点负责接收客户端的写入请求,并将消息持久化到磁盘上。而 Slave 节点则负责从 Master 节点复制消息数据,并保持与 Master 节点的同步。
1、同步复制

每个 Master 配置一个 Slave ,有多对 Master-Slave ,HA 采用同步双写方式,即只有主备都写成功,才向应用返回成功。
这种模式的优缺点如下:
优点:数据与服务都无单点故障,Master宕机情况下,消息无延迟,服务可用性与数据可用性都非常高;
缺点:性能比异步复制模式略低(大约低10%左右),发送单个消息的 RT 会略高,且目前版本在主节点宕机后,备机不能自动切换为主机。
2、异步复制

每个 Master 配置一个 Slave ,有多对 Master-Slave ,HA 采用异步复制方式,主备有短暂消息延迟(毫秒级),这种模式的优缺点如下:
优点:即使磁盘损坏,消息丢失的非常少,且消息实时性不会受影响,同时Master宕机后,消费者仍然可以从Slave消费,而且此过程对应用透明,不需要人工干预,性能同多 Master 模式几乎一样;
缺点:Master 宕机,磁盘损坏情况下会丢失少量消息 。
复制流程分为两个部分:元数据复制和消息数据复制。
主从服务器同步主题,消费者进度,延迟消费进度,消费者配置数据 主从服务器同步消息数据
2 元数据复制
Slave Broker 定时任务每隔 10 秒会同步元数据,包括主题,消费进度,延迟消费进度,消费者配置。

同步主题时, Slave Broker 向 Master Broker 发送 RPC 请求,返回数据后,首先加入本地缓存里,然后持久化到本地。

3 消息数据复制
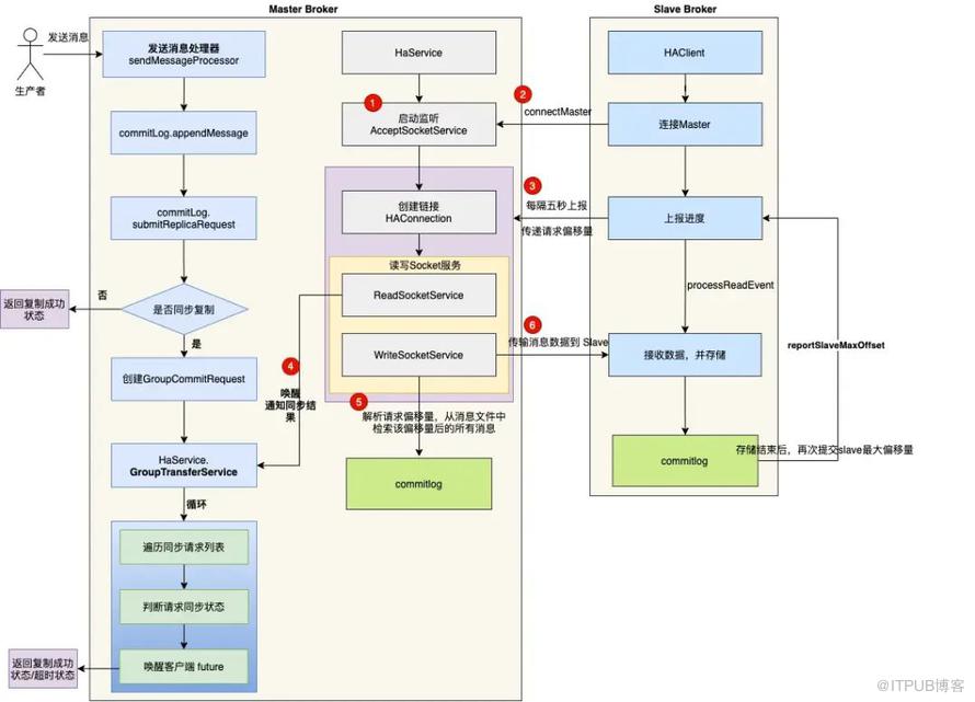
下图是 Master 和 Slave 消息数据同步的流程图。

1、Master 启动后监听指定端口;
Master 启动后创建 AcceptSocketService 服务 , 用来创建客户端到服务端的 TCP 链接。

RocketMQ 抽象了链接对象 HAConnection , HAConnection 会启动两个线程,分别用于读服务和写服务:
读服务:处理 Slave 发送的请求 写服务:用于向 Slave 传输数据

2、Slave 启动后,尝试连接 Master ,建立 TCP 连接;
HAClient 是客户端 Slave 的核心类 ,负责和 Master 创建连接和数据交互。

客户端在启动后,首先尝试连接 Master , 查询当前消息存储中最大的物理偏移量 ,并存储在变量 currentReportedOffset 里。
3、Slave 向 Master 汇报拉取消息偏移量;

上报进度的数据格式是一个 Long 类型的 Offset , 8个字节 , 非常简洁 。

发送到 Socket 缓冲区后 , 修改最后一次的写时间 lastWriteTimestamp 。
4、Master 解析请求偏移量,从消息文件中检索该偏移量后的所有消息;
当 Slave 上报数据到 Master 时,触发 SelectionKey.OP_READ 事件,Master 将请求交由 ReadSocketService 服务处理:

当 Slave Broker 传递了自身 commitlog 的 maxPhyOffset 时,Master 会马上中断 selector.select(1000) ,执行 processReadEvent 方法。

processReadEvent 方法的核心逻辑是设置 Slave 的当前进度 offset ,然后通知复制线程当前的复制进度。
写服务 WriteSocketService 从消息文件中检索该偏移量后的所有消息(传输批次数据大小限制),并将消息数据发送给 Slave。

5、Slave 接收到数据,将消息数据 append 到消息文件 commitlog 里 。

首先 HAClient 类中调用 dispatchReadRequest 方法 , 解析出消息数据 ;

然后将消息数据 append 到本地的消息存储。

4 同步的实现
从数据复制流程图,我们发觉数据复制本身就是一个异步执行的,但是同步是如何实现的呢?
Master Broker 接收到写入消息的请求后 ,调用 Commitlog 的 aysncPutMessage 方法写入消息。

这段代码中,当 commitLog 执行完 appendMessage 后, 需要执行刷盘任务和同步复制两个任务。
但这两个任务并不是同步执行,而是异步的方式,使用了 CompletableFuture 这个异步神器。
当 HAConnection 读服务接收到 Slave 的进度反馈,发现消息数据复制成功,则唤醒 future 。

最后 Broker 组装响应命令 ,并将响应命令返回给客户端。
5 总结
RocketMQ 主从复制的实现思路非常简洁,Slave 启动一个线程,不断从 Master 拉取 Commit Log 中的数据,然后在异步 build 出 Consume Queue 数据结构。
核心要点如下:
1、主从复制包含元数据复制和消息数据复制两个部分;
2、元数据复制
Slave Broker 定时任务每隔 10 秒向 Master Broker 发送 RPC 请求,将元数据同步到缓存后,然后持久化到磁盘里;
3、消息数据复制
Master 启动监听指定端口
Slave 启动 HaClient 服务,和 Master 创建 TCP 链接
Slave 向 Master 上报存储进度
Master 接收进度,消息文件中检索该偏移量后的所有消息,并传输给 Slave
Slave 接收到数据后,将消息数据 append 到本地的消息存储。
4、同步的实现
当 commitLog 执行完 appendMessage 后, 需要执行刷盘任务和同步复制两个任务,这里用到了 CompletableFuture 这个异步神器。
当 HAConnection 读服务接收到 Slave 的进度反馈,发现消息数据复制成功,则唤醒 future 。最后 Broker 组装响应命令 ,并将响应命令 返回给客户端 。